To properly display this page you need a browser with JavaScript support.
BIVFOOD
Guide de l'utilisateur
×
Menu
Rechercher
Rechercher
2. Exportations
2.2. Sélection de la signalétique
Page précédente
Page suivante
Support :
+32 71 26 01 20
helpdesk@biv-team.com
Tous droits réservés
BIVTeam
2023
To properly display this page you need a browser with JavaScript support.
2.2. Sélection de la signalétique
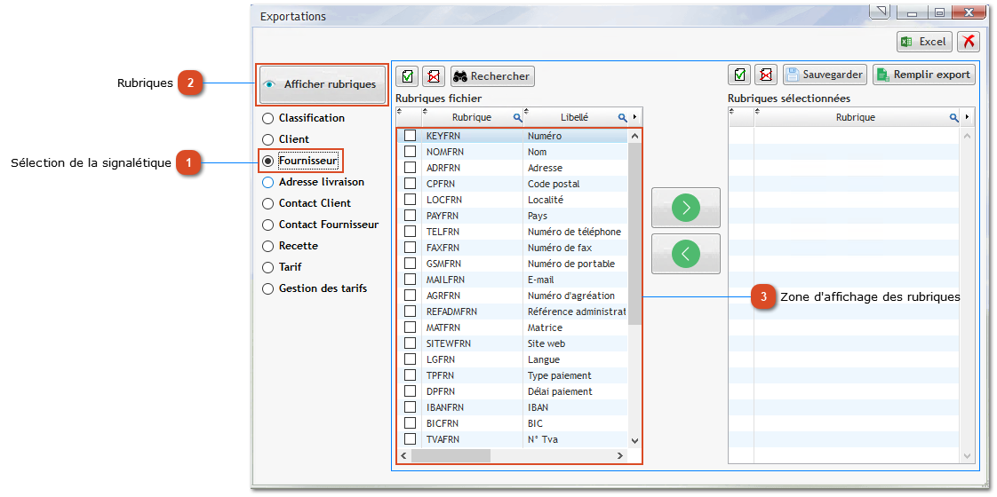
Pour exporter les signalétiques dans un fichier Excel, il faut sélectionner la signalétique dans laquelle on souhaite travailler:
Sélection de la signalétique
Cette sélection est unique via un bouton de type "Radio".
Haut
Rubriques
En second lieu, on clique "Afficher rubriques" de la signalétique sélectionnée préalablement. Si on change de signalétique, il est OBLIGATOIRE de cliquer à nouveau sur ce bouton afin d'afficher les rubriques qui y sont liées.
Haut
Zone d'affichage des rubriques
Les rubriques s'affichent dans cette zone. La
signification
de chacune d'entre elles est détaillée plus loin par signalétique.
Haut