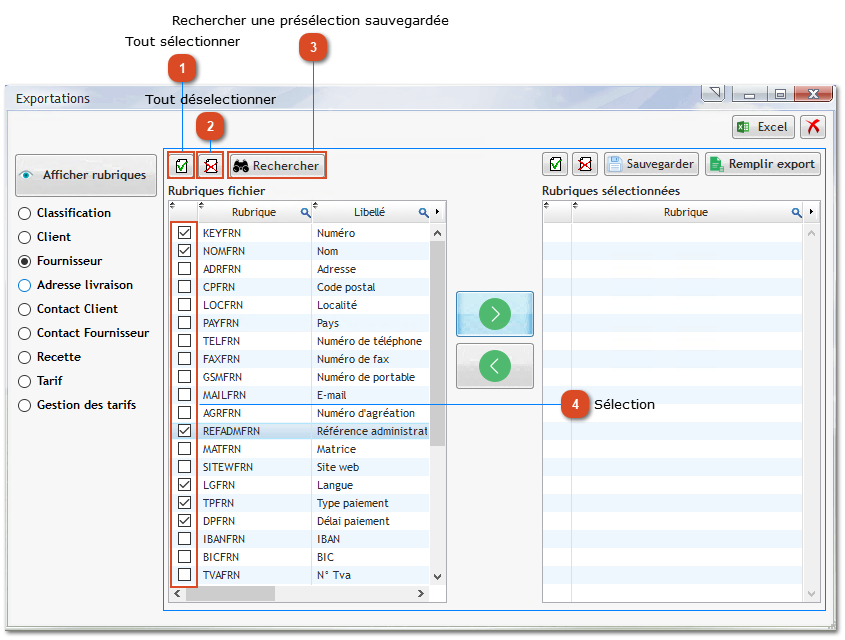
2.3. Sélection des rubriques
On peut choisir de sélectionner toutes les rubriques d'une signalétique ou une partie pour gagner en lisibilité dans le fichier Excel:
 Tout sélectionner
Ce bouton permet de sélectionner TOUTES les rubriques.
|
|
 Tout déselectionner
Ce bouton permet de désélectionner TOUTES les rubriques.
|
|
 Rechercher une présélection sauvegardée
Ce bouton permet de rechercher une préselection sauvegardée de rubriques à exporter:
|
|
 Sélection
Chaque case cochée permet de sélectionner la rubrique à exporter dans le fichier Excel.
|
|